From Metadata to DDL
Guide objective
The purpose of this guide is to provide a high-level understanding of how the DDL statements are generated based on metadata.
Agile Data Engine creates DDL statements automatically based on the metadata provided by developers. The DDL statements are created based on the metadata of entity properties, Attributes, Physical types, Physical options, Keys & References, Permissions, and chosen target database product. In addition, changes made to metadata are reflected in DDL statements automatically and in the target database when the changes are deployed.
Metadata of example table
Let’s look at the example below. We list the metadata at first and after that explain how the DDL statements are generated based on those.
In the Entity properties metadata picture we see the
entity name 1
distribution style (which is left empty in this example) 4
(database) schema 5
and description 6
Because the physical type is table, Agile Data Engine creates a CREATE TABLE statement. The name of the table is STG_TAXI_ZONES_CSV, it is created on the database schema staging with a comment / description NY taxi zones in CSV format.

Entity properties metadata.
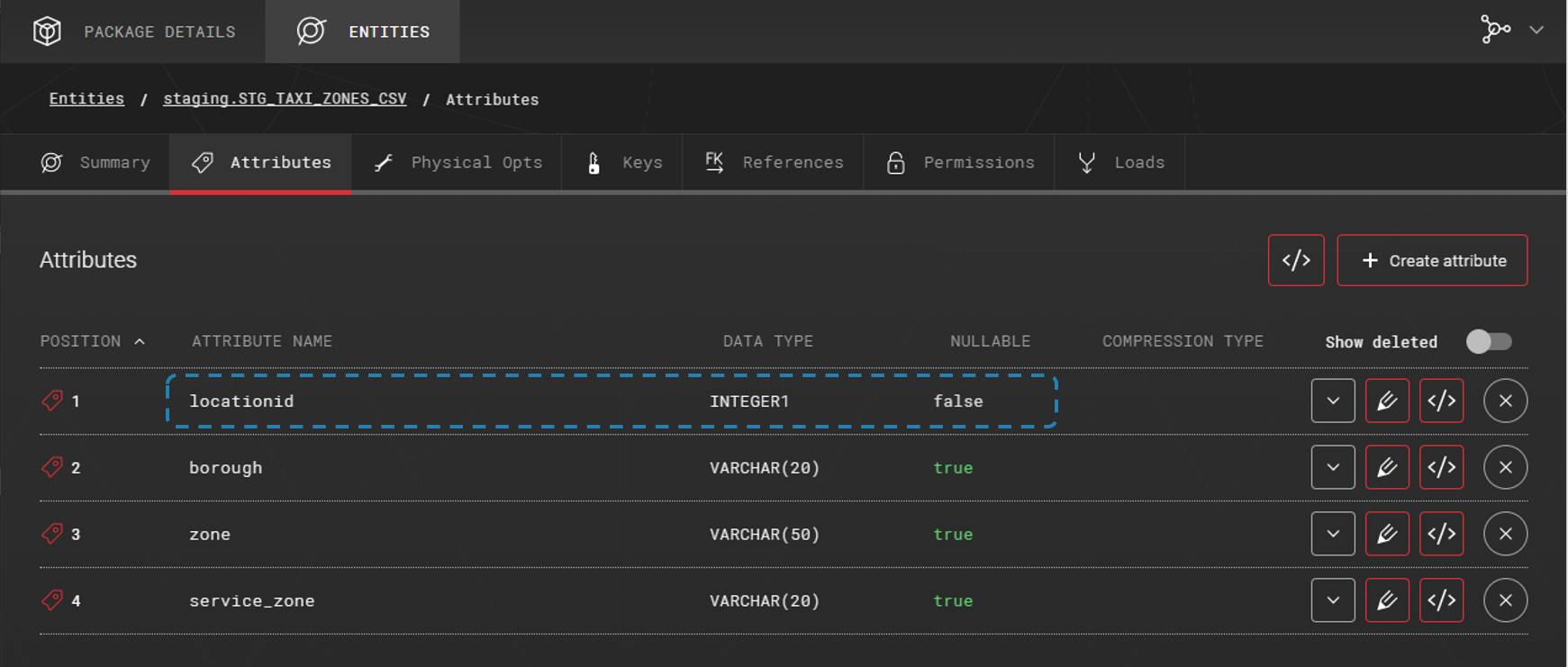
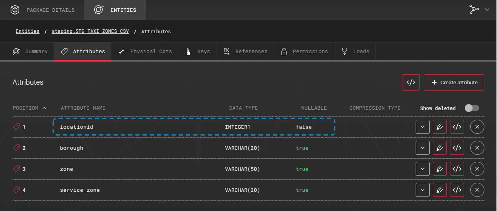
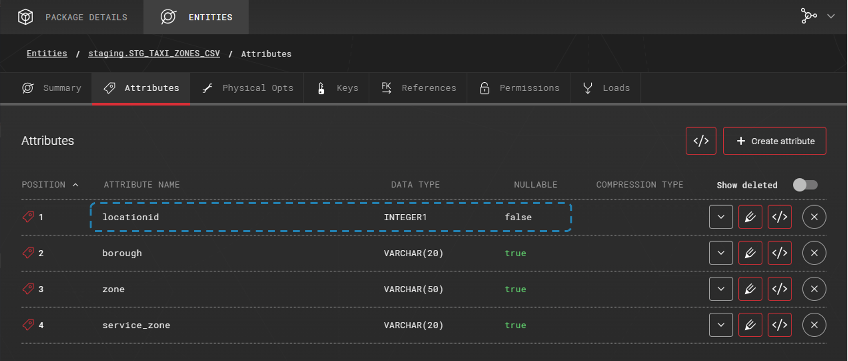
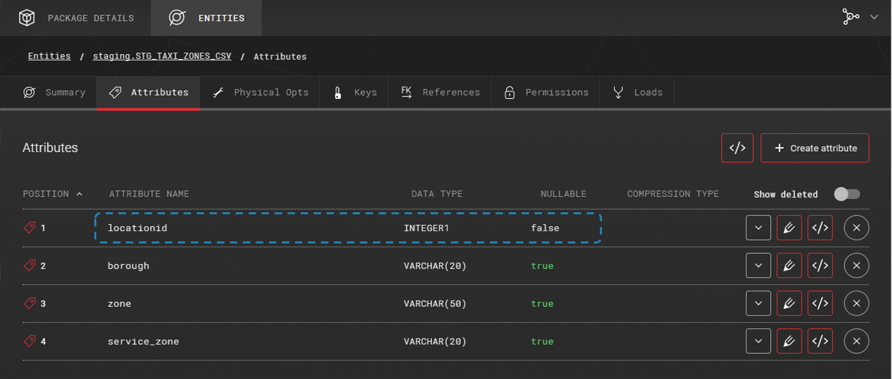
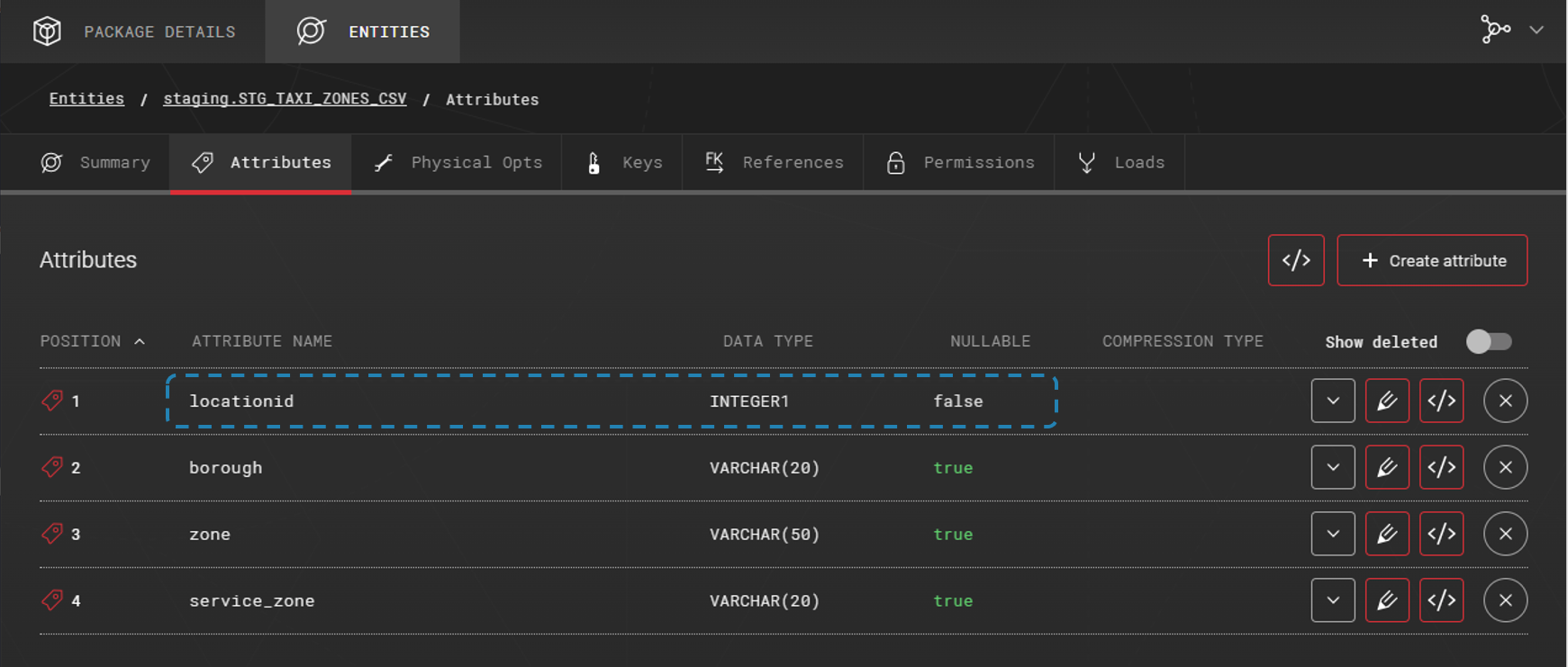
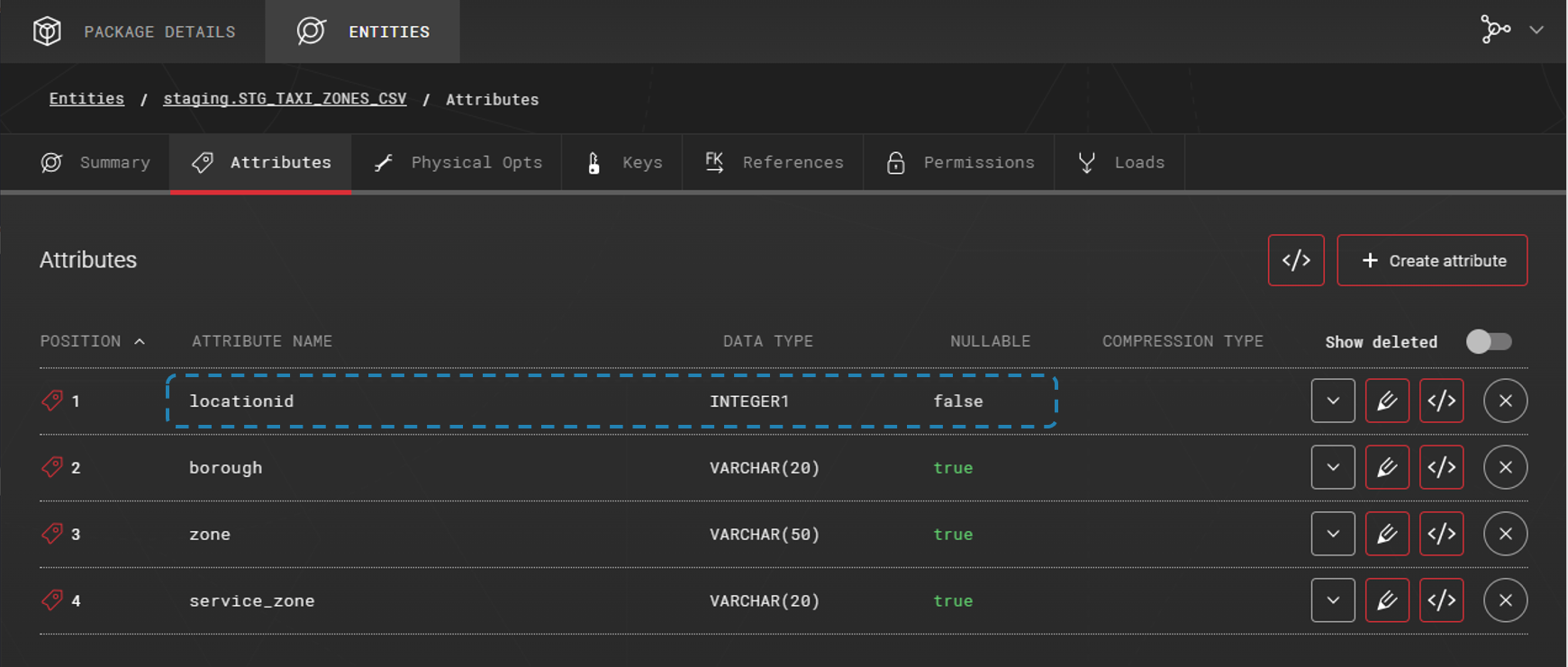
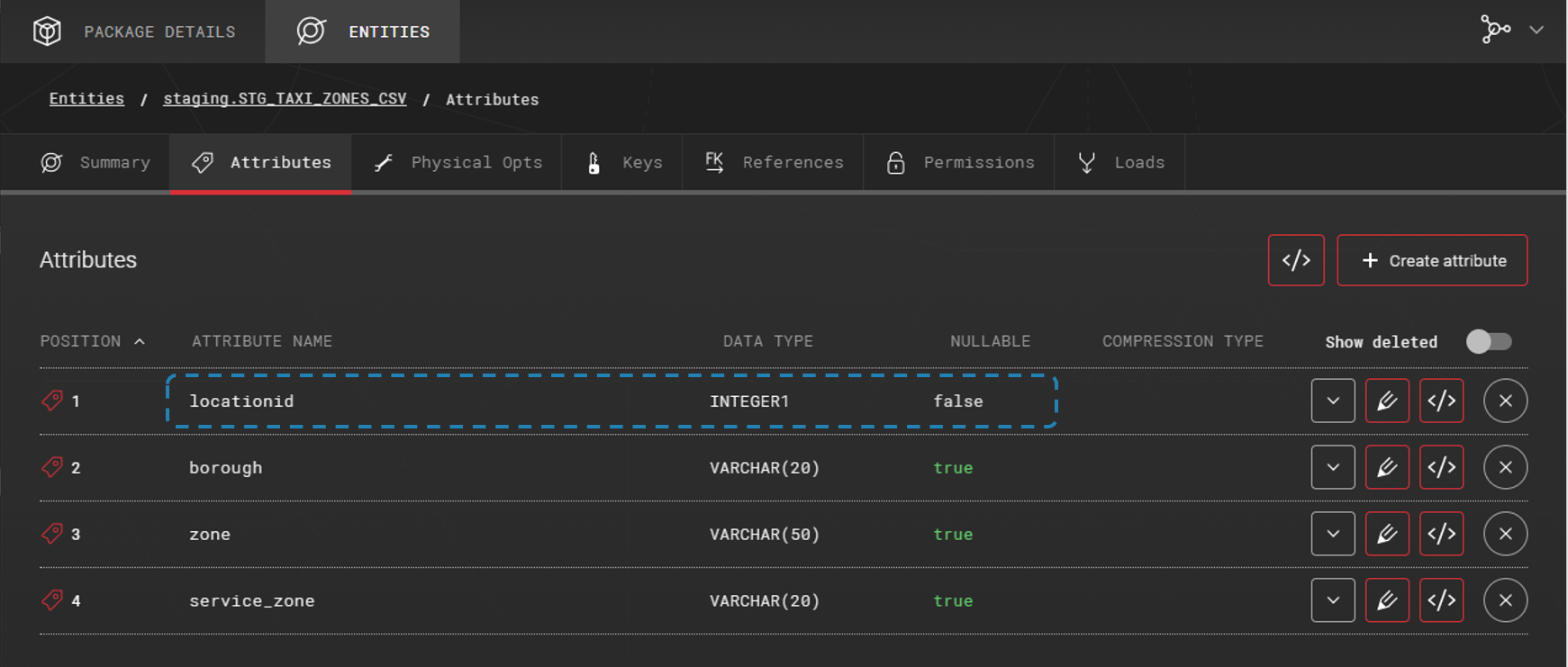
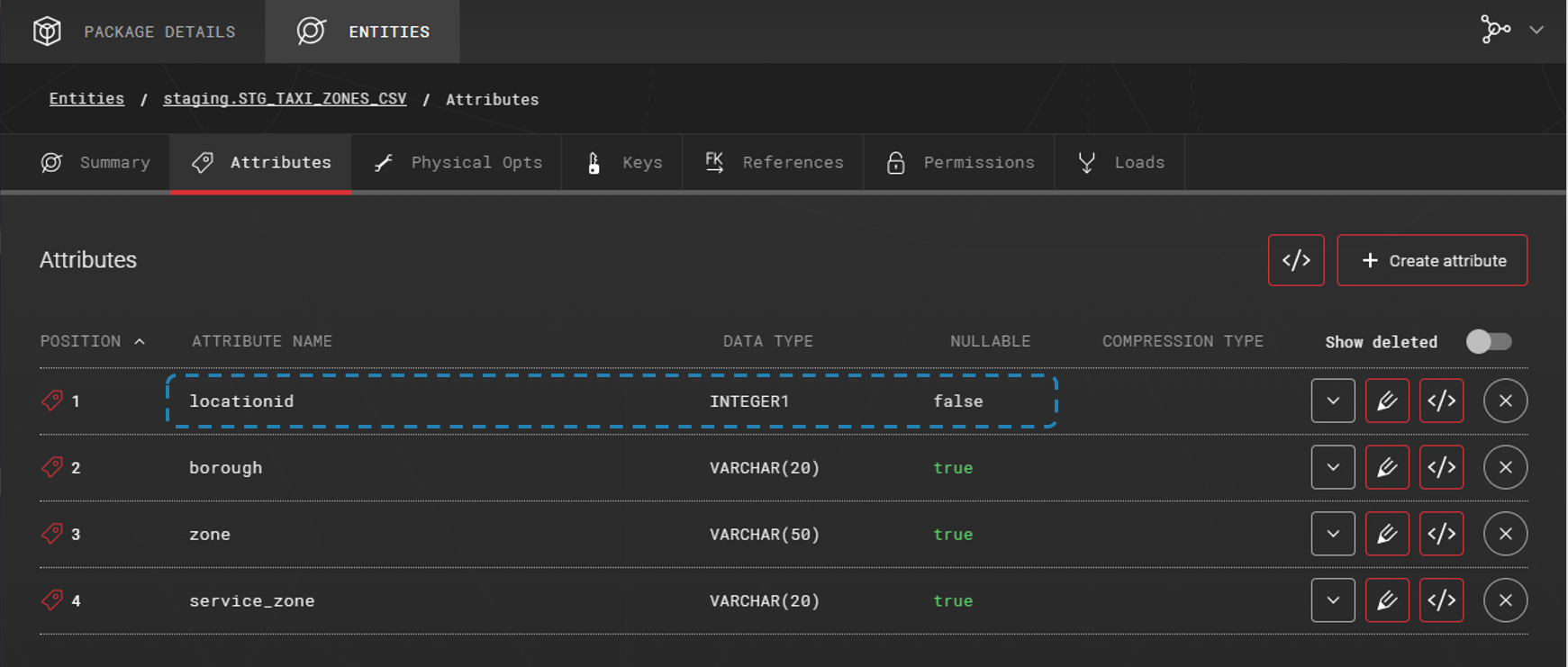
In the Attributes list picture we see all the attributes created for this entity and some of the attributes metadata. The CREATE TABLE statement will contain all the attributes given here.

Attribute list.
In the Attribute metadata picture we see a complete list of available metadata for an attribute such as the comment / description of the attribute7. This is where you can edit the metadata of the attribute. The changes are reflected in the DDL statements automatically and in the target database when the changes are deployed.

Attribute metadata.
In the Physical options picture we see the physical options given to the entity. Some of the options are database product specific and are added only to DDL statements of database products that support them. For example, the STORAGE.COLUMN_STORE8 physical option is supported by Azure SQL Database and on Azure Synapse SQL. And the STORAGE.TRANSIENT_TABLE9 physical option is supported by Snowflake.

Physical options.
In the Key list picture we see the keys defined for this entity. In this case the locationid is defined to be a primary key10.

Key list.
DDL of example table
Agile Data Engine generates DDL statements based on metadata. This allows the DDL statements to be automatically generated for each supported database product. Below are examples of two different database products.
Snowflake
Agile Data Engine generates the following Snowflake specific DDL statement based on the previously provided metadata. The statement is a CREATE TABLE3 statement with the TRANSIENT9 keyword. The table’s name is STG_TAXI_ZONES_CSV1 created on the staging5 schema with a comment6. The attribute list is based on the defined attributes with the given data types, constraints, comments7 and so on. Finally, a PRIMARY KEY constraint10 is given.
Note, the superscripts refer to the previous Metadata of example table chapter.

Snowflake specific CREATE TABLE statement.
CREATE TRANSIENT TABLE staging.STG_TAXI_ZONES_CSV (
locationid TINYINT NOT NULL COMMENT 'Business key'
, borough VARCHAR (20) NULL
, zone VARCHAR (50) NULL
, service_zone VARCHAR (20) NULL
, CONSTRAINT PK_STG_TAXI_ZONES_CSV PRIMARY KEY ( locationid )
)
COMMENT='NY taxi zones in CSV format';
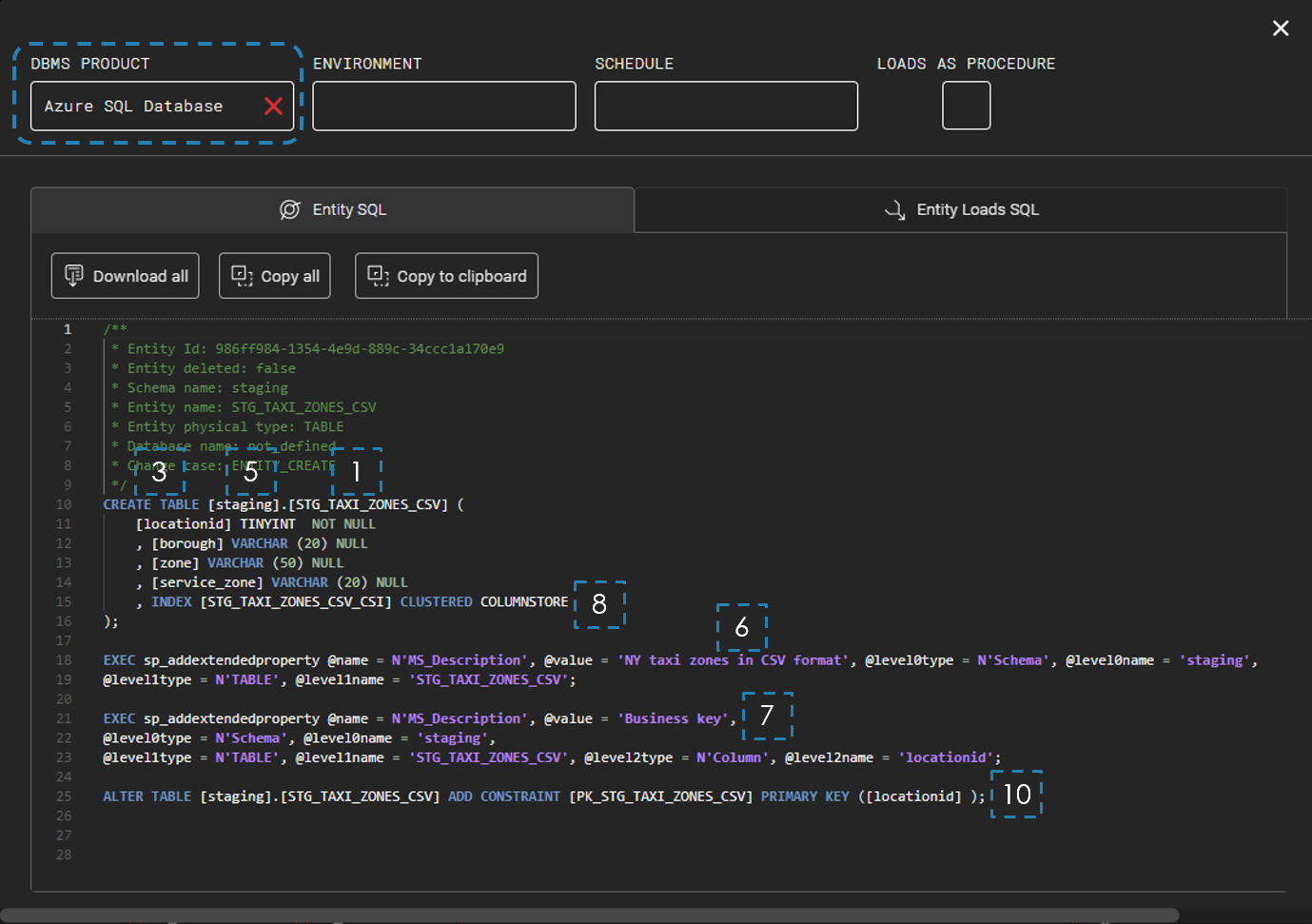
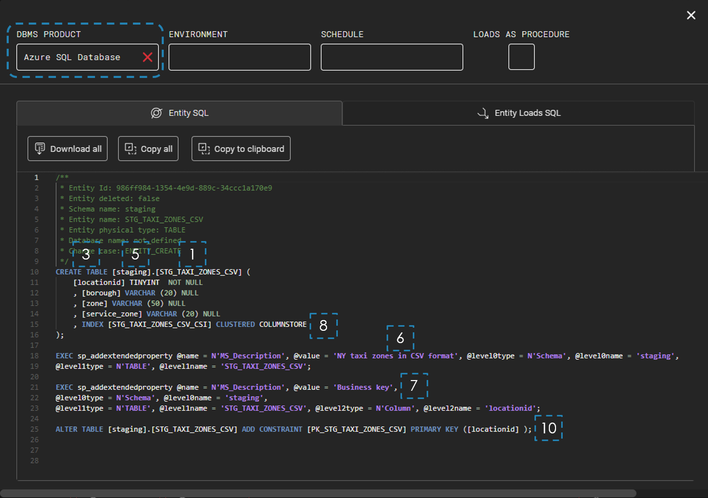
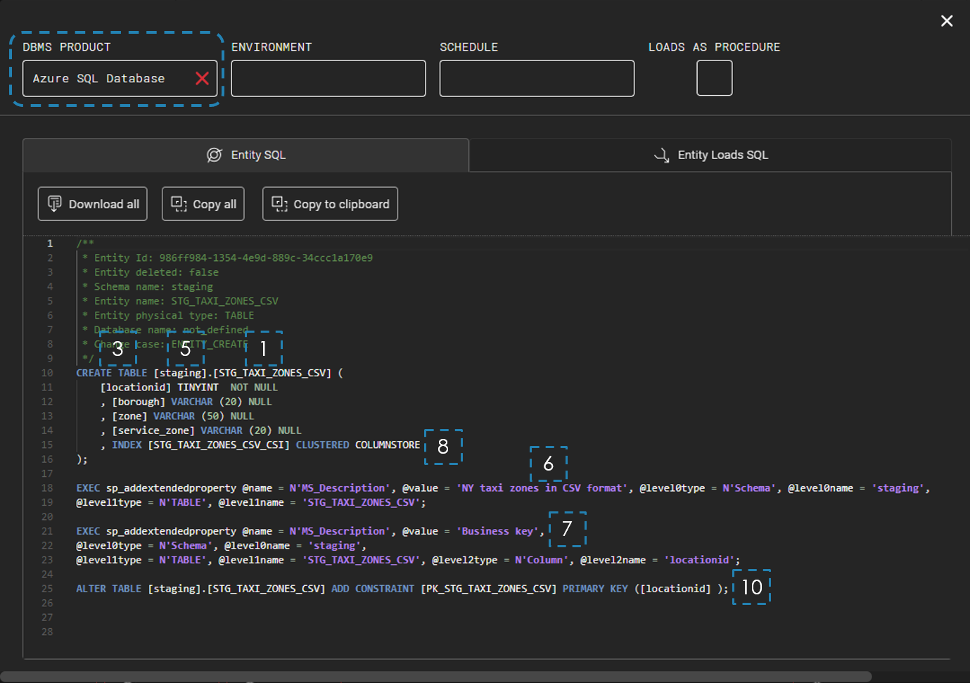
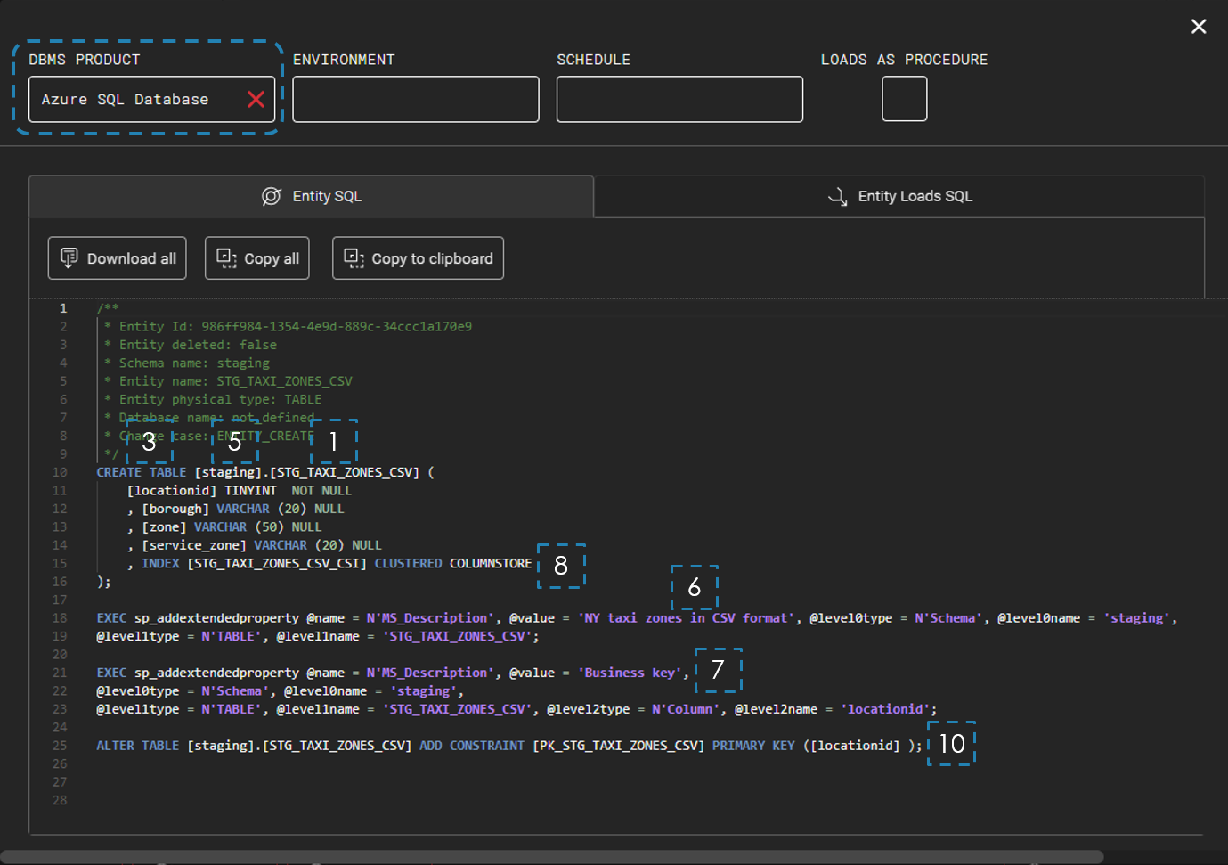
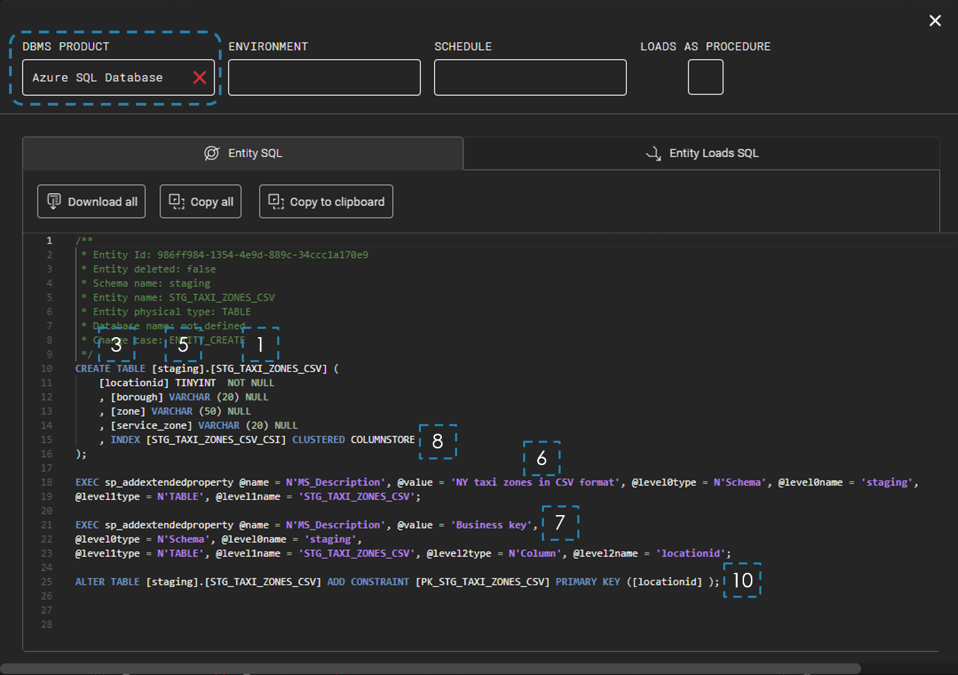
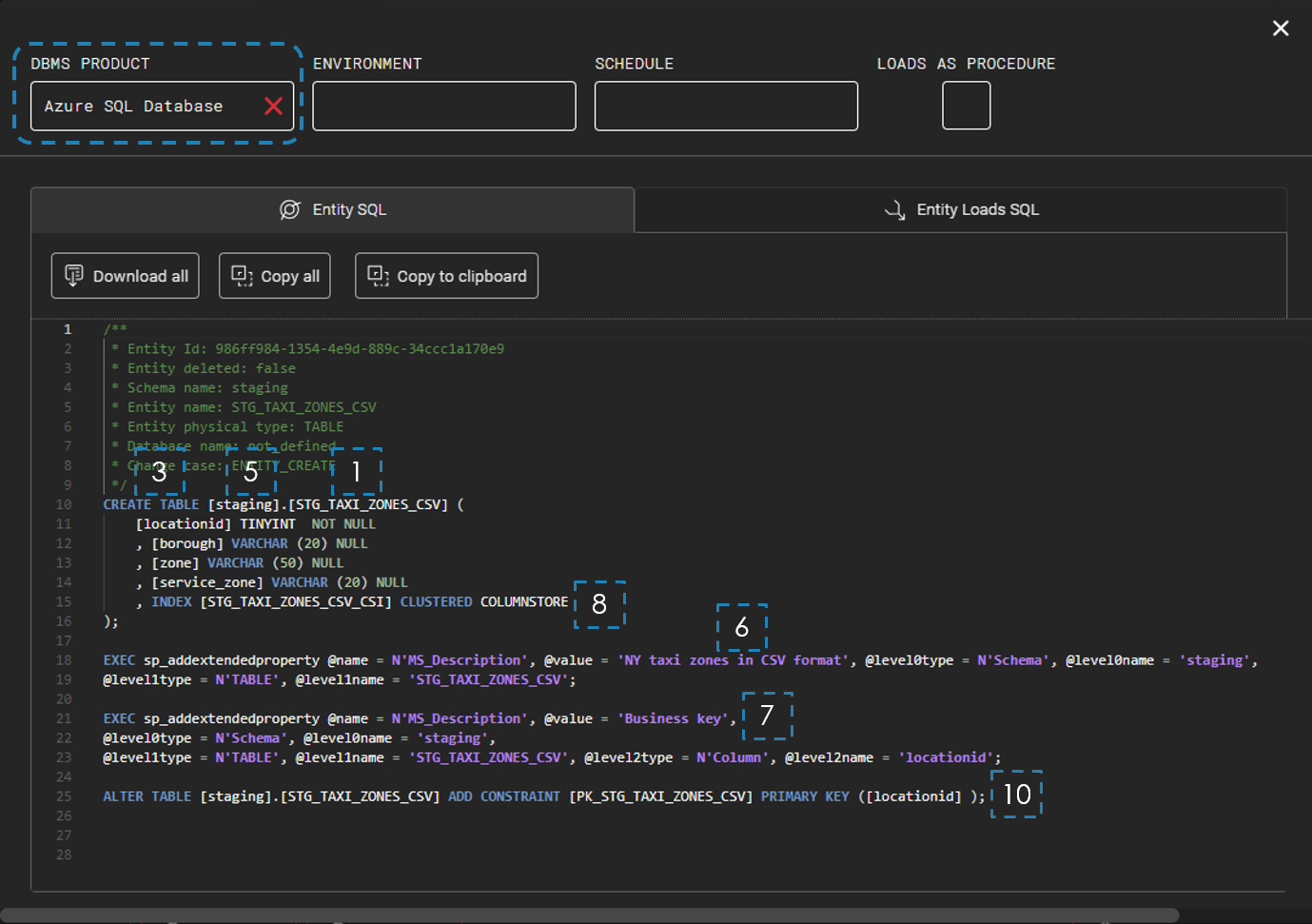
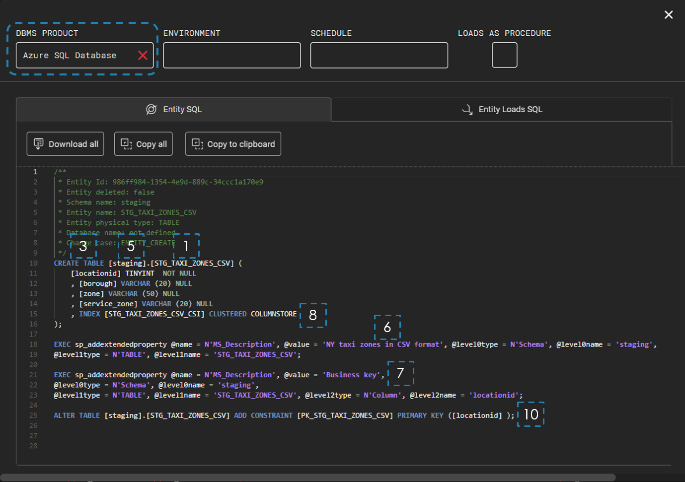
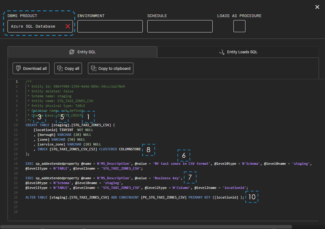
Azure SQL Database
Agile Data Engine generates the following Azure SQL Database specific DDL statement based on the previously provided metadata. The statement is a CREATE TABLE3 statement. The table’s name is STG_TAXI_ZONES_CSV1 created on the staging5 schema. The comments6,7 are added as extended properties. The attribute list is based on the defined attributes with the given data types, constraints, and so on. A clustered COLUMNSTORE index8 is given based on the physical options. Finally, a PRIMARY KEY constraint10 is given.
Note, the superscripts refer to the previous Metadata of example table chapter.

Azure SQL Database specific CREATE TABLE statement.
CREATE TABLE [staging].[STG_TAXI_ZONES_CSV] (
[locationid] TINYINT NOT NULL
, [borough] VARCHAR (20) NULL
, [zone] VARCHAR (50) NULL
, [service_zone] VARCHAR (20) NULL
, INDEX [STG_TAXI_ZONES_CSV_CSI] CLUSTERED COLUMNSTORE
);
EXEC sp_addextendedproperty @name = N'MS_Description', @value = 'NY taxi zones in CSV format', @level0type = N'Schema', @level0name = 'staging',
@level1type = N'TABLE', @level1name = 'STG_TAXI_ZONES_CSV';
EXEC sp_addextendedproperty @name = N'MS_Description', @value = 'Business key',
@level0type = N'Schema', @level0name = 'staging',
@level1type = N'TABLE', @level1name = 'STG_TAXI_ZONES_CSV', @level2type = N'Column', @level2name = 'locationid';
ALTER TABLE [staging].[STG_TAXI_ZONES_CSV] ADD CONSTRAINT [PK_STG_TAXI_ZONES_CSV] PRIMARY KEY ([locationid] );